Propuesta de almacenamiento de agua lluvia para suministrarla al municipio de Albán utilizando HEC-GeoHMS

Rain water storage at Albán municipality by implementing HEC-GeoHMS


Artículos
Recibido: 21/02/2020
Aprobado: 27/04/2020

Autores

Ramírez Barreto Juan Camilo

Ramírez Feo Germán Andrés

Forero Buitrago Gonzalo Alberto

Resumen

La alteración de los cuerpos hídricos modifica la dinámica hidrológica y afecta los componentes internos de las cuencas durante los diferentes periodos climáticos. Ello causa desbordamientos e inundaciones, y en temporadas de sequía, déficit de agua, que provoca impactos económicos, ecológicos y sociales. Por lo anterior, en este artículo se propone un diseño hidrológico que analiza datos de las estaciones meteorológicas e información SIG, procesada en la herramienta HEC-GeoHMS, para un reservorio de almacenamiento de agua lluvia en la cuenca alta para llevarla a la planta de tratamiento de agua potable del municipio de Albán. Al hacerlo, se controla la inundación en la zona urbana de Guayabal de Síquima, que queda en la cuenca baja y que presenta inconvenientes de inundación, y se brinda seguridad a sus habitantes. A partir de la caracterización realizada, se determinaron las condiciones hidrometeorológicas y geomorfológicas de la zona de estudio, mediante el procesamiento de dicha información en el software HEC-GeoHMS. Después del procesamiento de la información, se cuantificó el agua lluvia aprovechable en la cuenca y se comparó con la demanda hídrica de los habitantes de Albán, lo que arrojó como resultado que es viable, en cuanto a la cantidad aportada por la cuenca y el embalse proyectado, abastecer a la planta de tratamiento de Albán

Palabras clave: hidrología computacional, SUDS, inundaciones, drenaje sostenible, agua lluvia, HEC-GeoHMS

Abstract

The alteration of water bodies contributes to the modification of the hydrological dynamics, affecting the internal components of the basins during the different climatic periods, causing overflows and floods, as well as water deficit in drought seasons, causing economic, ecological and social impacts. Thus, a Hydrological Design is presented, by analyzing meteorological data and GIS information, which is processed in HEC-GeoHMS software, where a rainwater storage reservoir is proposed in the upper basin to conduct it to the potable water treatment plant in Albán municipality. By applying this method flooding is controlled, contributing to the safety of inhabitants in the urban area of Guayabal de Síquima, which is located in the lower basin and has flooding problems. From the analysis carried out, the hydro-meteorological and geomorphological characteristics of the area of study are defined by processing this information in software such as HEC-GeoHMS. After processing the information, it is quantified the usable rainwater in the watershed and compared with the demand of water by the Albán population, giving as a result that it is viable in terms of the amount of water provided by the watershed and the projected reservoir, to supply the Albán treatment plant

Keywords: computational hydrology, SUDS, floods, sustainable drainage, rainwater, HEC-GeoHMS

Introduction

Las cuencas hidrográficas son esenciales para el desarrollo de la sociedad, debido a los numerosos servicios ecosistémicos que pueden brindar, entre estos el suministro de agua dulce que puede ser utilizado en los sectores doméstico, industrial o agrícola.
En la dinámica superficial, el agua fluye rápidamente de ladera a vertiente, lo que ocasiona erosión y disminuye la tasa de infiltración y recarga de agua subterránea. Esta recarga es la encargada de regular los caudales superficiales y prevenir así inundaciones en época de lluvias y déficit en épocas de sequía; por esta razón, embalses, zanjas de infiltración, entre otras, son estrategias para aumentar la infiltración de agua lluvia al regularse el ciclo hidrológico local [1].
La cuenca del río Guayabal está ubicada en los municipios de Albán y Guayabal de Síquima y cuenta con ecosistemas específicos que permiten la captación y regulación del recurso hídrico. En el transcurso del tiempo, estos ecosistemas se han venido deteriorando por actividades humanas, que han remplazado los bosques nativos por cultivos de eucalipto, que después de su aprovechamiento se convierten en coberturas agrícolas y ganaderas, que perjudican la dinámica de recarga de acuíferos de la cuenca [2].
Al modificar la dinámica hidrológica de una cuenca, se pueden producir anomalías que afectan los componentes internos de la cuenca durante los diferentes periodos climáticos: en temporadas de alta precipitación, desbordamientos de los ríos; mientras que en temporadas de sequía, déficit de agua. Esto se debe a que disminuye el tiempo de retención del escurrimiento superficial, al igual que la recarga de acuíferos subterráneos [3].
En la actualidad, existen diferentes metodologías para controlar el riesgo de inundación. En el presente estudio se propone un embalse de retención de agua lluvia que permita captar parte de la escorrentía de la cuenca de Guayabal de Síquima, con el fin de abastecer a los pobladores del municipio de Albán (Cundinamarca, Colombia) y disminuir el riesgo de inundación de las comunidades que se ubican aguas abajo.

1. Planteamiento del problema

El territorio que comprende a Guayabal de Síquima está compuesto por un 35 % de zonas agrícolas, un 47,5 % de zonas pecuarias, un 5 % de bosques naturales, un 5 % en rastrojos, un 5 % en sistemas agrosilvopastoriles y un 2,5 % en zonas no aprovechables, de acuerdo con el esquema de ordenamiento territorial [4]. Como se puede evidenciar, la cobertura no se adecua al debido uso del suelo y ello cambia la dinámica del transporte de agua dentro del ciclo hidrológico de la cuenca, pues al ser cada vez más impermeable, incrementa la probabilidad de ocurrencia de una inundación [5].
Al verificar el Atlas de riesgo de Colombia, el municipio de Guayabal de Síquima es susceptible a inundación [6]. Esto también se contempla en el Esquema de Ordenamiento Territorial, donde el municipio asegura que la cabecera municipal se encuentra cerca de la ribera del río Síquima, con un alto nivel de probabilidad de inundación [4].
Es importante resaltar que se hará un modelo hidrológico general para revisar si es viable el aprovechamiento del agua lluvia en la zona de estudio, y con la finalidad de cuantificar el agua aprovechable para los pobladores de Albán, no se tiene en cuenta su calidad o posibilidad de potabilización.

2. Justificación

La adaptación al entorno es la clave de la evolución para cualquier ser vivo; mientras que para el ser humano es necesario alterar su entorno ambiental con el fin de adaptarlo a sus necesidades. La actividad humana, el incremento de la urbanización, la deforestación, la degradación de los ecosistemas y la variabilidad en el clima son factores que producen una serie de cambios y consecuencias a corto y mediano plazo, alteran los fenómenos de transporte de agua lluvia, al tiempo que aumentan el riesgo de inundación y de sequía [7].
Con lo anterior se pueden considerar dos conceptos importantes: cambio climático y alteración ecosistémica. La degradación del ambiente ocasiona que la población migre de las zona rurales, que haya un crecimiento continuo de las ciudades, que cambie la cobertura de suelo y que aumente la demanda de los servicios ecosistémicos [8].
Las inundaciones constituyen una de las catástrofes naturales que deja un gran número de víctimas a su paso. En Colombia se presentan diferentes fenómenos climáticos como el fenómeno del Niño y la Niña, los cuales establecen condiciones de lluvia estacional e intraestacional, vientos alisios, zonas de confluencia intertropical, ondas del este Caribe, ciclones tropicales, sistemas sinópticos del Pacífico, que aumentan el riesgo de inundaciones [7].
El diseño hidrológico de un embalse contribuye de manera positiva al aprovechamiento del agua lluvia, lo cual previene y disminuye el riesgo de inundaciones en la cabecera municipal de Guayabal de Síquima. De igual manera, constituye una alternativa para abastecer el municipio de Albán, al brindar condiciones de seguridad a las comunidades localizadas aguas abajo y que pueden tener un alto riesgo de inundación [9].

3. Pregunta problema

¿Cómo un modelo hidrológico para el aprovechamiento de agua lluvia para la población de la cuenca alta de Albán puede minimizar el riesgo de inundación en la cabecera municipal de Guayabal de Síquima?

4. Objetivos

Objetivo general: realizar una propuesta de almacenamiento de agua lluvia para suministrarla al municipio de Albán, utilizando HEC-GeoHMS.
Objetivos específicos:
• Caracterizar la cuenca del río Síquima teniendo en cuenta las condiciones y las variables ambientales en fuentes bibliográficas, modelos de elevación digital (DEM), información de las estaciones meteorológicas del Ideam, bases de datos y noticias.
• Establecer una propuesta para el aprovechamiento de agua lluvia mediante el embalse para abastecer al municipio de Albán, utilizando la herramienta HEC-GeoHMS.
• Calcular variables hidráulicas para el suministro de la población de Albán desde el embalse hasta la planta de tratamiento de agua potable.

5. Marco de referencia

La adaptación al entorno es la clave de la evolución para cualquier ser vivo; mientras que para el ser humano es necesario alterar su entorno ambiental con el fin de adaptarlo a sus necesidades. La actividad humana, el incremento de la urbanización, la deforestación, la degradación de los ecosistemas y la variabilidad en el clima son factores que producen una serie de cambios y consecuencias a corto y mediano plazo, alteran los fenómenos de transporte de agua lluvia, al tiempo que aumentan el riesgo de inundación y de sequía [7].
Con lo anterior se pueden considerar dos conceptos importantes: cambio climático y alteración ecosistémica. La degradación del ambiente ocasiona que la población migre de las zona rurales, que haya un crecimiento continuo de las ciudades, que cambie la cobertura de suelo y que aumente la demanda de los servicios ecosistémicos [8].
Las inundaciones constituyen una de las catástrofes naturales que deja un gran número de víctimas a su paso. En Colombia se presentan diferentes fenómenos climáticos como el fenómeno del Niño y la Niña, los cuales establecen condiciones de lluvia estacional e intraestacional, vientos alisios, zonas de confluencia intertropical, ondas del este Caribe, ciclones tropicales, sistemas sinópticos del Pacífico, que aumentan el riesgo de inundaciones [7].
El diseño hidrológico de un embalse contribuye de manera positiva al aprovechamiento del agua lluvia, lo cual previene y disminuye el riesgo de inundaciones en la cabecera municipal de Guayabal de Síquima. De igual manera, constituye una alternativa para abastecer el municipio de Albán, al brindar condiciones de seguridad a las comunidades localizadas aguas abajo y que pueden tener un alto riesgo de inundación [9].

6. Materiales y métodos

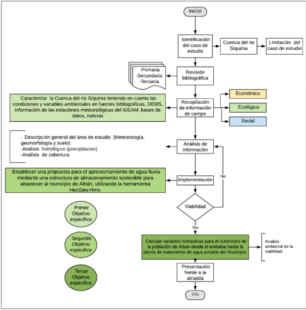
Se definieron alcances de tipo exploratorio, descriptivo y correlacional para la investigación. Se consideró un alcance exploratorio el levantamiento secundario de la información, a fin de caracterizar la zona de estudio, en este caso el río Guayabal [12]. Así mismo, se obtuvo información de la cabecera municipal teniendo en cuenta datos geomorfológicos, hidrológicos y topográficos que permitieran conocer el uso suelo, cuantificar el agua lluvia y valorar la degradación ecosistémica de manera descriptiva. Finalmente, se tuvo un alcance correlacional donde las características del área de estudio se relacionan con las diferentes variables hidrometeorológicas para llevar a cabo un diseño que aproveche el agua lluvia de manera que se minimice el riesgo de inundación en la cabecera municipal de Guayabal de Síquima y, a su vez, le dé agua lluvia al municipio de Albán (figura 1)

Figura 1. Diagrama de flujo de la metodología Fuente: los autores

La metodología planteada se desarrolló a partir de los objetivos específicos. A continuación, se describe la metodología específica utilizada para cada objetivo

6.1. Objetivo 1

Caracterizar la cuenca del río Síquima teniendo en cuenta las condiciones y variables ambientales en fuentes bibliográficas, DEM, información de las estaciones meteorológicas del Ideam, bases de datos y noticias.
Caracterización física y fisiográfica de la cuenca. A partir de imágenes satelitales y de los DEM a una resolución de 12 m de la misión Alos Palsar, utilizando la metodología planteada por Cerener [13].
Identificación de la población. Para este apartado se tuvo en cuenta el censo que realizo el Departamento Administrativo Nacional de Estadística (DANE) en el 2018. Para determinar la población que está presentes dentro de la cuenca se tuvieron en cuenta las viviendas, los hogares y las personas, junto con las veredas totales o parciales que conforman la cuenca.
Estimación de la demanda de agua. La demanda de agua del municipio de Albán se determinó a partir de los lineamientos del Reglamento Técnico para el Sector de Agua Potable y Saneamiento Básico (RAS) 2017, en el cual la demanda media total de agua es la suma de la demanda residencial más la demanda de otros usos. En este caso, solo tuvo en cuenta la demanda media residencial y se despreciaron los otros usos.
Para establecer la dotación neta, se tomaron en cuenta los valores generalizados que se encuentran en la guía, cuyo referente son los promedios de altura sobre el nivel del mar (tabla 1).

Tabla 1. Dotación neta máxima según la altura promedio

Altura promedio sobre el nivel del mar de la zona atendida (m s. n. m.) Dotación neta máxima (L/hab. × día
> 2000 120
1000-2000 130
< 1000 140

Fuente: [14].
Para determinar la dotación bruta es vital considerar las pérdidas generadas, que se pueden determinar con el nivel de complejidad, como se puede ver en la tabla 2

Tabla 2. Pérdidas de agua de acuerdo con el nivel de complejidad

Nivel de complejidad del sistema Porcentaje de pérdidas
Bajo 40
Medio 30
Medio alto 25
Alto 20

Fuente: [14].
Al determinar las pérdidas generadas, es posible establecer la dotación bruta, aplicando la ecuación (1):
Dbruta = dneta/(1 - %p ) (1)
Fuente: [14].
Donde:
Dbruta: dotación bruta
%P: pérdida de agua en el sistema
Dneta: demanda neta
A partir de los datos anteriores, se calcula la demanda total de agua, de acuerdo con lo estipulado en el proyecto. En este caso, la demanda residencial es igual a la demanda total de agua, la cual se calcula con la ecuación (2).
Qmr = (Ps*Dbruta )/86400 (2)
Fuente: [14].
Donde:
Qmr: demanda media residencial
Dbruta: dotación bruta
Ps: población servida
Finalmente se comparó la demanda de agua para el municipio y el volumen de agua que se capta en la cuenca para cada mes, con el fin de determinar si realmente se alcanza a abastecer.

6.2. Objetivo 2

Establecer una propuesta para el aprovechamiento del agua lluvia mediante un embalse para abastecer al municipio de Albán, utilizando la herramienta HEC-GeoHMS. Se tomó en cuenta la metodología de Bhatt y Pandya [10] (figura 2).

Figura 2. Metodología de HEC-GeoHMS. Fuente: [10].

La herramienta se utiliza para procesar la información de los DEM, de la misión de Alos Palsar, con la finalidad de obtener la mayor cantidad datos hidrológicos posibles de la zona y tomar decisiones para el diseño del embalse

6.3. Objetivo 3

Calcular variables hidráulicas para el suministro de la población de Albán desde el embalse hasta la planta de tratamiento de agua potable.
Demanda de agua. Para determinar la demanda de agua se utilizó la tabla 1 y se estimó la demanda neta desde la demanda bruta sugerida en el RAS 2002, según la altitud del municipio de estudio. Para el periodo de diseño se tomó en cuenta la complejidad del municipio a partir de la proyección de la población [14].
Dimensionamiento del reservorio. Determinar las dimensiones del reservorio implica garantizar que este cubra, por lo menos, un mes la dotación requerida. Se deben tener en cuenta las pérdidas generadas por la filtración y la evaporación. Para el modelo del reservorio se utilizará una capa de 60 cm de arcilla para disminuir la infiltración [15].
A fin de construir el reservorio se realizará un talud que se encuentre sobre una cota que en la parte superior se pueda remover la cobertura vegetal [15] (figura 3).

Figura 3. Conformación de las partes del embalse. Fuente: : [16].

El núcleo debe fabricarse de un material tipo arcilloso para darle estabilidad al embalse. En la instalación de la tubería de salida se debe abrir una zanja de 60 cm × 60 m de profundidad y luego de colocar la tubería se rellena con 40 cm de arcilla, compactándola al final (figura 4). Para ajustar la tubería a la tierra es necesario soldarle unas placas cuadradas, que eviten su movimiento en la compactación del suelo

Figura 4. Tubería de desagüe. Fuente: : [16].

Formación de taludes. En la construcción de los taludes se deben utilizar materiales que estén compuestos por un 40 % de arcilla. Los diámetros de los taludes se calculan a partir del grado de inclinación, que debe ser de 1:2 en el lado seco y 1:3 en el lado húmedo (tabla 3), para transferir la carga estática del peso de agua de manera vertical y disminuir así la componente del peso en la horizontal [16].

Tabla 3. Grados de inclinación de los taludes. Fuente: [16]

Grado de inclinación del lado seco Grado de inclinación del lado húmedo

Corona. El espesor de la corona se calcula por la relación con la altura del reservorio. Se recomienda que el espesor sea de 1,5 m por cada metro de altura en el talud [15]. Con el fin de que la corona no acumule agua, se recomienda que esta tenga un desnivel intermedio de 15 cm, con una buena compactación y que sea de un material arcilloso, que le confiere impermeabilidad.
Desarenador. Para los reservorios, el desarenador es una caja de concreto reforzado con ladrillo. Se construye a 3 m de distancia del talud en la parte inferior. Se recomienda construir la caja de 0,8 m2 × 0.6mde profundidad. El tubo de PVC contará con un codo en la punta de la tubería.
Diseño de tubería de transporte de agua. En el diseño hidráulico del proyecto se utilizó el software Flowmaster, el cual simula el comportamiento del fluido, teniendo en cuenta los componentes internos (diámetro de la tubería, tipo de material, entre otras) y los componentes externos (altitud, temperatura ambiente, etc.).
Para el diseño de tubería es vital caracterizar el fluido, y entre los parámetros se encuentran: la temperatura (C°), la densidad (kg/m3), el estado en el que se encuentra y la viscosidad del fluido (Pa*s) .
Posterior a la identificación del fluido, se deben caracterizar algunos componentes de la zona y de las materias que se van a utilizar [17].
Se utilizó el programa Flowmaster que trabaja con la ecuación de Darcy-Weisbach y Colebrook-White para determinar las variables deseadas [18]:
hf=f (L_T* )/D 〖v^2〗_2/2g (3)
Fuente: [17]
Donde:
LT: longitud total
D: diámetro interno de la tubería
V22: velocidad del flujo del fluido en la cota 2
g: gravedad
f: factor de fricción.
En el programa se calculan el factor de fricción y las velocidades de flujo para cumplir con las condiciones de flujo deseadas según el diámetro de la tubería que se va a utilizar.
Con la ecuación 3 se estima la velocidad de flujo para hallar las demás relaciones con las ecuaciones de Bernoulli (ecuaciones 4 y 5). Ellas nos permiten saber si se puede realizar una conducción por gravedad o si es necesario el uso de un sistema de bombeo
P_1/ρ+ 〖v^2〗_1/2g+ h_1= P_2/ρ+ 〖v^2〗_2/2g+ h_2+〖hf〗_(1-2 )(4)
Fuente: [17].
Donde:
P1: cabeza de presión en la cota 1
P2: cabeza de presión en la cota 2
ρ: densidad del fluido
V21: velocidad del flujo del fluido en la cota 1
V22: velocidad del flujo del fluido en la cota 2
g: gravedad
h1: altura de la cota 1
h2: altura de la cota 2
hf: pérdidas por fricción


F= 1,325/( {〖-Ln[0,0015/3,7D+5,74/〖Re〗^0,9 ]〗^2 } ) (5)
Fuente: [17].
Donde:
D: diámetro interno de la tubería
Re: número de Reynolds
Por último, se determina el caudal de salida mediante la ecuación 6:
Q=(πD^2)/4*v (6)
Fuente: [17].
Donde:
Q: caudal de salida
D: diámetro interno de la tubería
V: velocidad del fluido

7. Resultados

En esta sección se presentan los resultados obtenidos de cada objetivo específico, basado en la metodología planteada

7.1. Resultados del objetivo 1

A partir del análisis con los SIG, se hizo un reconocimiento de la cuenca del río Síquima como se puede observar en la figura 5, identificando el área de captación de la cuenca, la dirección del flujo de agua, el flujo acumulado, además del geoposicionamiento en coordenadas y altura de los municipios

Figura 5. Cuenca del río Síquima. Fuente: los autores

Los parámetros morfométricos de una cuenca nos permiten predecir y comparar algunos entornos, con el fin de determinar características propias del área de estudio [19]; en otras palabras, las variables físicas que componen la cuenca se encuentran relacionada con el comportamiento hidrológico como se muestra en la tabla 4

Tabla 4. Parámetros morfométricos de la cuenca

Parametros morfométricos Valores
Área de la cuenca 18,91 Km
Perímetro 20,72
Coeficiente de compacidad 1,33
Longitud del cauce mas largo 7,622 Km
Factor de forma 0,38
Pendiente media 16,15%

Fuente: Los autores.
La pendiente de la cuenca es del 16,15 %. Debido a que es un paisaje montañoso, una alta pendiente hace que se generen procesos de inundación y sequía en la cuenca, por la alta velocidad de flujo en el tránsito de crecientes de la zona de estudio, y si a esto se añade el proceso de cambio de cobertura de bosques a pastizales, los procesos de escorrentía se ven aumentados (figura 6).

Figura 6. Pendiente de la cuenca. Fuente: Alos Palsar, procesamiento de DEM

Figura 7. Mediante el DEM, de la misión Alos Palsar de 12 m de resolución y las herramientas de ArcGIS se construyó el mapa de elevaciones (figura 7)

7.1.2. Cobertura de la cuenca

El estudio de la cobertura o uso de la superficie de la cuenca nos da a conocer cómo se encuentra compuesta la superficie del terreno a partir de los usos del suelo.
Para realizar la identificación se tuvo en cuenta Google Earth, complementado con el mapa base que ArcMap. Además de esto, se descargaron de la página del Servicio Geológicos de Estados Unidos, de la misión Landsat 8, las bandas 4 y 5 que permiten ver la cobertura vegetal. Al combinar estas capas, se permite visualizar el tipo de vegetación de la cuenca, con lo cual se realizó una capa de coberturas de la cuenca en estudio (figura 8).

Figura 8. Cobertura de la cuenca del río Síquima. Fuente: los autores

La cobertura de una superficie terrestre comprende los aspectos físicos que se pueden determinar en terreno. Se deben tener en cuenta la vegetación, los aspectos antrópicos y los aspectos geológicos o propios del paisaje como afloramientos rocosos y cuerpos de agua [20].
En la cuenca del río Síquima se encontraron diferentes tipos de cobertura, pero una alta proporción son pastizales (figura 9). Esto se debe a que la actividad ganadera en los últimos años ha aumentado en los municipios de Guayabal de Síquima y el municipio de Albán, lo cual puede ser atribuido a que las alcaldías y el Instituto Colombiano Agropecuario han incentivado a la población rural a realizar esta actividad [21]

Figura 9. Cobertura de la cuenca.Fuente: los autores

7.1.3. Población

El área de estudio, la cuenca del río Síquima, está enmarcada dentro de dos municipios: Guayabal de Síquima y Albán. En la cuenca alta se encuentra ubicada la cabecera municipal del Albán. Para el presente artículo, solo se tomó en cuenta la población urbana de acuerdo con el censo del DANE y se determinó el nivel de complejidad según el RAS. Al revisar la complejidad del municipio, queda clasificada como baja, según los datos arrojados por la ecuación aritmética. Por ello se realizó una proyección a 20 años del crecimiento poblacional.
Hay que mencionar que, según el DANE, la población para el 2005 fue de 1455 habitantes y para el 2019 fue de 1615, lo cual pone en evidencia que en 14 años hubo un incremento del 11 % de la población; mientras que para el 2040 solo habrá un incremento del 15 %, lo que como resultado una población de 1855 habitantes.

7.2. Resultados del objetivo 2

En este apartado se presentan los diferentes procesos definidos en la herramienta HEC-GeoHMS, para las características de la cuenca del río Síquima. Los procesos definidos se determinaron según las herramientas individuales que conforman el procedimiento del HEC-GeoHMS. También se interpoló información en zonas donde el DEM no registraba.
Según Bhatt y Pandya [10], se determinaron los resultados obtenidos del procedimiento de la herramienta HEC-GeoHMS, junto con las imágenes de cada herramienta, como se muestra en la tabla 5:
• Depressionless DEM (DEM sin depresión): en este proceso se creó una capa en el cual se llenan las depresiones, es decir, aumentan los pozos a la elevación de las capas al nivel del terreno circundante.
• Flow direction (direción del flujo): se muestra un proceso en el cual se define la dirección del flujo de acuerdo con el modelo de elevación de terreno corregido.
• Flow accumulation (acumulación de flujo): determinación del número de celdas río arriba que drenan a una capa determinada. Donde el área es calculada al multiplicar el tamaño de la celda por el número de celdas aportantes.
• Streamdefinition (definición de flujo): se muestra una clasificación de todas las celdas con una acumulación de flujo mayor al umbral definido por el usuario como número de celdas que ocasionarán una red de flujo.
• StreamSegmentation (segmentación de flujo): realiza una división de la cuadrícula del flujo en segmentos. Los segmentos de corrientes o enlaces son las secciones de una corriente que pueden conectar dos uniones sucesivas, una unión con la salida o la división de drenaje.
• Catchment grid delineation (delimitación de la cuadrícula de captación): se evidencia la delimitación de cada subcuenca para cada segmento de flujo.
• Catchment polygon processing (procesamiento de polígonos de captación): se crea una capa vectorial de las subcuencas utilizando la cuadrícula de captación del paso anterior.
• Drainage line processing (procesamiento de una línea de drenaje): creación de una capa de flujos en formato vectorial.
• Watershed aggregation (agregación de cuencas): proceso en el cual se agregan las subcuencas aguas arriba en cada confluencia. Paso obligatorio que no solo mejora el rendimiento computacional de las subcuencas delineadas, sino que también la extracción de datos, al definir un proyecto HEC-GeoHMS.

Figura 10. Resultados de le herramienta HEC-GeoHMS. Fuente: los autores

Acorde al análisis de la figura 10, por las ubicaciones de los municipios y la planta de tratamiento de agua potable del municipio de Albán, se determinó la posible ubicación del reservorio de agua. Se identificaron las cotas máxima y mínima para usar a favor la variable de la gravedad para almacenar la precipitación de la cuenca.
La figura 11 no solo muestra el área de la subcuenca, sino también la exageración del terreno, y para una perspectiva de 3D se encuentra la ubicación de la estación meteorológica Venecia 2119756 de la jurisdicción de la Corporación Autónoma Regional (CAR). Finalmente, se muestran las vertientes de agua tanto en la microcuenca como en la cuenca.

Figura 11. Cuenca de Guayabal de Síquima. Fuente: los autores

Con la topografía de la cuenca de Guayabal de Síquima se predice fácilmente el recorrido que hace el agua cuando se presentan eventos de precipitación, debido a las pronunciadas pendientes. Algunas técnicas de aprovechamiento de agua lluvia permiten pequeños cambios en la topografía, a fin de conducir el recurso mediante camellones y zanjas [22].

Figura 12. Curvas de nivel en Guayabal de Síquima. Fuente: los autores

7.2.1. Recurso hídrico

De acuerdo con los datos dados por la CAR, se procesó la información hídrica desde 1957 hasta el 2019, y con ello se obtuvieron datos más confiables, como la precipitación promedio mensual de los últimos 62 años, los litros de agua aprovechable por mes y el consumo estimado mensual que se calculó mediante la dotación bruta junto con la población proyectada. Finalmente, la diferencia entre el consumo y el agua aprovechable dio como resultado el volumen estimado que se puede almacenar en dicha subcuenca. Por otra parte, el área de captación se determinó mediante HEC-GeoHMS, a diferencia del coeficiente escorrentía, que se tomó mediante el modelo de Molchanov, en el cual se tomó el valor de 0,42 al presentar una mayor área y ubicación de pastizales, como se muestra en la tabla 5.

Tabla 5. Aprovechamiento de agua. Fuente: los autores

embalse Mes Precipitación (mm) Precipitación promedio mensial (L/m2) Área de captación Coeficiente de escorrentia Método de Molchanov Litos de agua aporvechable al mes en litros Consumo estimado mensual Diferencia Entre Consumo y agua almacenada al mes ne Litros
Enero 52,0 52,0 6781661,8 0,42 148224521,85 11284583,33 136939938,52
Febrero 66,0 66,0 187888201,28 11284583,33 176603617,95
Marzo 90,8 90,8 258670666,25 11284583,33 247386082,92
Abril 106,4 106,4 302950396,82 11284583,33 291665813,49
Mayo 95,7 95,7 272572927,14 11284583,33 261288343,81
Junio 53,4 53,4 180632625,26 11284583,33 169348041,93
Julio 50,5 50,5 143949303,90 11284583,33 132664720,57
Agosto 48,8 48,8 139130167,50 11284583,33 127845584,17
Septiembre 66,3 66,3 188929441,59 11284583,33 177644858,26
Octubre 131,7 131,7 374996803,13 11284583,33 363712219,80
Noviembre 131,1 131,1 373375110,90 11284583,33 362090527,57
Diciembre 73,1 73,1 208173828,97 11284583,33 196889245,64
Anual 965,8 965,8 - - 2779493994,59 135415000 2644078994,63

De acuerdo con la información suministrada por la CAR, el RAS, el modelo de Molchanov y la herramienta HEC-GeoHMS, se tomaron en cuenta las precipitaciones promedio mensuales, la proyección de la población de quienes se va a abastecer, el área de la microcuenca previamente seleccionada y el RAS. La dotación bruta dio un resultado de 200 (L/hab. × día), y según el resultado de la dotación, se determinó el consumo estimado mensual que dio un valor de 11.284.583,33 (L/mes).
Se tomó en consideración el área de captación de la cuenca, el coeficiente de escorrentía y la precipitación mensual para obtener los litros de agua aprovechables, lo cual se aprecia en la tabla 5.

7.3. Resultados del objetivo 3

Los resultados del objetivo 3 están compuestos en el hidrograma de crecida de la cuenca por el método SCS en la herramienta HEC-GeoHMS. La segunda parte expresa las características del reservorio de agua y el diseño de tubo conductor para transportar el agua desde el embalse hasta la planta de tratamiento

7.3.1. Periodo de retorno e hidrograma

Se hallaron las curvas IDF, en las cuales se pueden apreciar los periodos de retorno para 2, 5, 10, 25, 50, 75, 100 y 500 años. De acuerdo con el tiempo de recorrido en la cuenca y con el riesgo que supone una construcción de un embalse en caso de una rotura, las obras tienen que contemplar un periodo de retorno determinado acorde a normas de diseño (figuras 12 y 13).

Figura 13. Curvas IDF de Guayabal de Síquima. Fuente: los autores

Figura 14. Tránsito de crecientes en Guayabal de Síquima según el método SCS. Fuente: los autores

El tránsito de crecientes de la figura 12 muestra la variación del caudal en un tiempo determinado. El pico más alto de la gráfica se encuentra en el minuto 15 con un valor de 130 m3/s. Ello significa que el primer cuarto de hora representa la creciente máxima en el embalse. Finalmente, después de los primeros 15 min, el caudal comienza a regularse hasta llegar al valor de 0, cifra que se obtiene después de los 60 min

7.3.2. Diseño del reservorio de agua y tubería de conducción de agua a la planta de Albán

Para la elaboración del modelo hidráulico se determinaron las características que debe tener el reservorio de agua con el fin de almacenar agua necesaria para satisfacer a la comunidad de Albán (tabla 6).

Tabla 6. Parámetros de población y de la dotación

Parametros Valores
Nivel decomplejidad Bajo
Periodo de diseño 20 años
Poblacion actual 1455 habitantes
Poblacion proyectada 1855 habitantes
Dotacion bruta 200 L/hab*día
Dotación requerida 11284,6 m3/mes

Fuente: los autores.

7.3.3. Dimensiones del reservorio

Para verificar las dimensiones del reservorio de agua por escorrentía se utilizó el software ArcGIS, con el cual, a partir de una cota y una determinada altura de diseño del talud, se conoce el área y el volumen del agua que puede alcanzar cuando se encuentra en su nivel máximo. De acuerdo con el modelamiento realizado en ArcMap, en el cual se utilizó una altura de 1 m como presa, para realizar el reservorio en el cual se encontró que el volumen de agua es de 857.046,82 m3 en un área de 1891,84 m2, el cual satisface la dotación y la capacidad requeridas para el tránsito de la creciente. A partir de la altura promedio que se le dio al modelamiento, se determinaron las posibles dimensiones que puede tener el talud como se puede ver en la (figura 15).

Figura 15. Diseño de del talud y del desarenador. Fuente: los autores

Para controlar el volumen de agua en el reservorio en las condiciones apropiadas, se tendrá en cuenta un vertedero que evacuará los excesos de agua y evitará que el flujo pase por la superficie del talud, ya que se puede generar erosión, afectando el modelo que este posee y su eficiencia [16].
Por otra parte, para el tubo de vertimiento, se tuvo en cuenta el caudal de salida del reservorio, el cual posee en la parte interna una caja de concreto de 80 cm2 × 60 cm de altura, que reduce la cantidad de sedimentos que se pueden ir por el sistema, minimizando costos en el mantenimiento; además, funciona como protección para la tubería de entrada. En la salida se debe construir una caja de válvulas que controle el caudal cuando sea necesario [15].

7.3.4. Selección del diámetro de la tubería de conducción del embalse a la planta

En primera medida, se determinaron las características del fluido a partir de la temperatura promedio del sector, como se puede ver en la tabla 7

Tabla 7. Características del fluido

Nombre del fluido Formula química Temperatura C° Presión Densidad Kg/m3 Estado Viscosidad del fluido (pa*s)
Agua H2O 16 0 998 Líquida 0,001109

Fuente: los autores
Los datos generales del fluido son insuficientes para alimentar el programa Flowmaster de tuberías. Son necesarios otros datos de entrada que especifiquen las condiciones del terreno y de los materiales que se van a utilizar (tabla 8).

Tabla 8. Características de algunos componentes de la zona y de los materiales. Fuente: los autores

Datos de entrada
Cota 1 (m) 2343
Cota 2 (m) 2293
Longitud total (m) 1780
Densidad del fluido ( Kg/m3) 998
Viscosidad del fuido (pa*s) 0,001109
Rugosidad (mm) PVC 0,0015
Diámetro interno de la tuberia (mm) 99,7

El software Flowmaster, de forma sencilla, determina el comportamiento del fluido en una tubería considerando las pérdidas de energía producida por los accesorios o el material del que se encuentra compuesto la tubería (tabla 9). Este programa se puede llevar a cabo en sistemas simples o complejos [18].

Tabla 9. Parámetros de población y de la dotación

Variable Valor Variable Valor
Elevacion 1(m) 45 Grado energético 1(m) 45
Elevacion 2(m) 31.9 Grado energético 2(m) 31.999
Longitud (m) 1780 Flujo de área (pies 2) 0.1
Rugosidad de altura (mm) 0.0015 Perímetro húmedo (m) 0.319
Diámetro (pull) 4 Velocidad (0.87(m/s) 0.87
Caudal de salida(L/s) 7.09 Fricción (Método Darcy Weisbach) 0.019
Coeficiente de viscocidad (m2/s) 1.14E-06 Número de Reynolds 77939.54
Peso especio(N/m3) 9810 velocidad de perdida (m) 0.039
Perdidas por la friccion (m) 13 Fricción de pendiente (pies/pies) 0.007

Fuente: Los autores
Además, se tuvieron en cuenta las pérdidas por accesorios (6,42 m) y las pérdidas por fricción en la tubería (13,1 m), que reducen la energía del sistema a 19,52 m (figura 16).

Figura 16. Trazado de la tubería. Fuente: los autores

El trazado de la tubería se realizó de acuerdo con la ubicación del reservorio, hasta la ubicación de la planta de tratamiento del municipio de Albán, donde se verificaron distancias y altitudes para saber las pérdidas por fricción en el software Flowmaster (figura 17).

Figura 17. Camas de la tubería. Fuente: los autores

La tubería debe tener un recubrimiento para evitar movimiento, además de protegerla del sol; por tanto, se hace una zanja y se le dan los recubrimientos de la figura 15.

8. Análisis

De acuerdo con las características morfológicas de la cuenca del río Síquima, que se determinaron a partir de información digital y se analizaron mediante herramientas de SIG, se encontró que la cuenca presenta unas condiciones que la hacen sensible en el componente hidrológico. Esto se debe a que posee un coeficiente de compacidad de 1,33, lo cual corresponde a una cuenca de oval redonda a oval oblonga en la cual se concentran volúmenes moderados de aguas de escorrentía. Ello se suma a la pendiente media, que aumenta la dinámica del flujo y hace que llegue en un menor tiempo al cauce principal, donde se puede generar una creciente torrencial, según los periodos de retorno, y llegar a sobrepasar los límites de la ribera, inundando el área que se encuentra alrededor. Esto puede ocurrir en un aguacero con una intensidad considerable, como se mostró en la figura del tránsito de crecientes. Para un aguacero de un periodo de retorno de 2 años, se genera en 15 minutos una creciente de 150 m3/s, que es un volumen considerable.
La cobertura vegetal de la cuenca no corresponde a la vocación del suelo, ya que gran parte de la superficie se encuentra cubierta por pastos o herbazales, lo que eleva el coeficiente de escorrentía permite que el agua lluvia tome mayor velocidad y que aumente la posibilidad de erosión y flujo a velocidades altas, además de una baja en la tasa de infiltración al subsuelo.
Los datos climatológicos de la estación Venecia, de la jurisdicción de la CAR, dan una precipitación anual por un valor de 975,8 L/m2. Al relacionarlo con la cuenca del río Síquima, con un área de 6.781.661,8 m2, se obtiene un valor de 2779.493.994,58 L aprovechables anuales, suficientes para abastecer a la población de Albán, que necesita 135.415.000.
El perfil de elevación de la cuenca a partir del DEM permite observar que las cotas van desde 3056 a 1642 m s. n. m, que dan una pendiente del 17,5 %. Ello hace que las velocidades de flujo sean elevadas y que se evidencie la necesidad de realizar controles como embalses o zanjas de infiltración, para tener agua en la cuenca alta.
En el modelo del reservorio se almacenará parte del agua que cae en la microcuenca, de tal forma que el impacto generado en el ambiente sea mínimo, ya que la altura de la presa será de 1 m. Se controlará el comportamiento del cauce principal, disminuyendo el riesgo que puede presentar a partir de las inundaciones el municipio de Guayabal de Síquima.
De acuerdo con la topografía y la hidráulica, el desplazamiento de agua desde el reservorio hasta la planta de tratamiento del municipio de Albán no requiere bombas de agua; el sistema puede utilizar la gravedad para su transporte, a pesar de las pérdidas producidas en la longitud del conducto y por los accesorios.
El reservorio de agua cumple con dos propósitos: disminuir el riesgo de inundación y abastecer de agua a la planta de tratamiento de agua potable del municipio de Albán.

Conclusiones

Los parámetros morfométricos de la cuenca en los cuales se encuentra la pendiente del 17,5 %, el coeficiente de compacidad de 1,33 y el factor de forma de 0,38 pueden presentarse cuando el caudal supere el área del río y se desborde afectando a comunidades aledañas; pero si la cuenca fuese más alargada, el tiempo de recorrido regularía el tránsito de la creciente y atenuaría el pico por la dinámica que presenta los ríos.
Respecto al procesamiento de la información sobre la precipitación, es importante saber que los datos se tomaron de una estación meteorológica relativamente cercana a la subcuenca. Sin embargo, para tener más confianza y certeza no solo se debe contar con el dato histórico de una estación, sino de varias estaciones, para poder triangular la información e interpolar los datos históricos.
Es posible abastecer de agua lluvia a la población de Albán y, en la misma medida, prevenir la inundación de Guayabal de Síquima. Los datos arrojan que de la oferta es de 2779.493.994,58 L aprovechables anuales, suficientes para abastecer a la población de Albán, que necesita 135.415.000.
Con las herramientas computacionales es posible estudiar el terreno y la hidrología de ciertos lugares; por lo tanto, deben utilizarse para brindarle agua a poblaciones en las cuencas altas y para colaborar en que estas poblaciones rurales tengan acceso al recurso.

Conclusiones

  • ◆ Sin lugar a duda, el jardín vertical ayuda a disminuir la temperatura de las estructuras en promedio 4 °C respecto al ladrillo, ya que funciona como un aislante térmico natural entre la radiación y el material de construcción.

  • ◆ Es más evidente el diferencial térmico en la tarde, debido a que se encuentran diferenciales de temperatura de hasta 7 °C entre la temperatura registrada en el ladrillo con respecto al jardín vertical.

  • ◆ En la temporada seca, la función del jardín vertical adquiere mayor relevancia, ya que se encontraron diferenciales de temperatura de hasta 2 °C en los datos obtenidos para la misma hora; pero en distintas temporadas. Esto se debe a que refleja una mayor cantidad de radiación dispuesta en estos meses.


Referencias

  • FAO, “Servicios de las cuencas hidrográficas”, s. f. [en línea]. http://www.fao.org/3/a1295s/a1295s02.pdf
  • G. Contreras (dir.), Salidas de Campo Gustavo Contreras: Río Síquima [Película]. 2016.
  • F. Gaspari y G. Senisterra, “Análisis del uso del suelo en el contexto de su dinámica espacio temporal en una cuenca rural serrana. Argentina”, Universidad Nacional de La Plata , Argentina, 2014.
  • Alcaldía Municipal de Guayabal de Síquima Cundinamarca, “Esquema de Ordenamiento Territorial Guayabal de Síquima Cundinamarca 2001”, 2001.
  • F. Durazo Montaño , L. Cota Montaño, D. León Romero y E. Guevara Ortiz, “Inundaciones”, Secretaría de Seguridad y Protección Ciudadana, pp. 3-15, 2007.
  • M. C. Marulanda (coord.), Atlas de riesgo de Colombia: Revelando los desastres latentes, Bogotá: Unidad Nacional para la Gestión del Riesgo de Desastres, 2018.
  • J. C. González, “La gestióndel riesgo de desastres en las inundaciones de Colombia: Una mirada crítica”, trabajo de especialización, Universidad Católica de Colombia, Bogotá, 2014 [en línea]. http://repository.ucatolica.edu.co:8080/jspui/bitstream/10983/2128/1/Gesti%C3%B3n_riesgo_desastres_inundaciones_%20Colombia_mirada-cr%C3%ADtica.pdf
  • E. Corredor Camargo, J. Fonseca Carreño y E. Páez Barón, “Los servicios ecosistémicos de regulación: Tendencias e impacto en el bienestar humano”, Revista de Investigación Agraria y Ambiental, vol. 3, n.º 1, pp. 77-83, 2012. https://doi.org/10.22490/21456453.936
  • G. Talera, “Riesgo y vulnerabilidad por inundaciones: Caso de estudio”, tesis de pregrado, Univerisdad Autonoma de México, México, 2018 [en línea]. http://ri.uaemex.mx/bitstream/handle/20.500.11799/98631/Riesgo%20y%20Vulnerabilidad%20por%20Inundaci%C3%B3n.%20Residencial%20San%20Andr%C3%A9s.pdf?sequence=1&isAllowed=y
  • J. Bhatt y P. Pandya , “Application of HEC-GeoHMS as a tool of hydrologic modeling in the field of water resources engineering”, Int. J. Sci. Res. Develop., vol. 1, n.º 11, pp. 2485- 2488, 2014.
  • G. A. Forero Buitrago, “Dimensionamiento de canales y embalses para conducir y almacenar agua lluvia para abastecer la población de altos de cazucá (Soacha-Colombia) utilizando D.E.M.”, Revista de Tecnología, vol. 16, n.º 1, pp. 113-128, 2017. https://doi.org/10.18270/rt.v16i1.2320
  • R. Hernández, Metodología de la investigación, México: McGraw Hill Education, 2014.
  • Cerener, “Metodología estudio hidrológico”, 2019 [en línea]. Disponible en: https://www.cerener.es/?page_id=392.
  • Ministerio de Ambiente, Vivienda y Desarrollo Territorial de Colombia, Definición del nivel de complejidad y evaluación de la población, la dotación y la demanda del agua, Bogotá, 2002.
  • Ministerio de Economía Familiar, Comunitaria, Cooperativa y Asociativa, Construcción y supervisión de reservorios para captación de escorrentía, Nicaragua, 2018 [en línea]. https://www.eda.admin.ch/dam/countries/countries-content/nicaragua/es/guia_3_construccion_y_supervision_de_reservorios.pdf
  • E. Gras, “Cosecha de agua y tierra”, Permacultura, COAS, 2009.
  • J. Tirenti, “Diseño de sistemas de tubería”, Travening y Engineering, 2016.
  • F. Sanz, F. Martínez, V. Espert, J. García, E. Cabrera y H. Bartolin, “El análisis de transitorios en grandes conducciones para el transporte de agua. Aplicación al trasvase Júcar-Vinalopó”, Universidad Salamanca, Vinalopó, 2006. https://doi.org/10.13140/RG.2.1.4918.8881
  • P. Rincón y R. Vegas, “Aplicación de índices geomorfológicos de actividad”, Geogaceta, n.º 27, 2000.
  • Ideam, “Ecosistemas” [en línea]. Disponible en: http://www.ideam.gov.co/web/ecosistemas/coberturas-tierra.
  • Alcaldía Municipal de Guyabal Síquima, “Alcaldía Municipal de Guyabal Síquima” [en línea]. Disponible en: http://www.guayabaldesiquima-cundinamarca.gov.co/municipio/nuestro-municipio.
  • FAO, Captación y almacenamiento de agua de lluvia, Santiago de Chile, 2013 [en línea]. http://www.fao.org/fileadmin/user_upload/AGRO_Noticias/docs/captacion_agua_de_lluvia.pdf